Skip to content

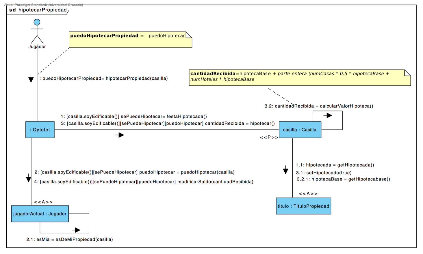
hipotecarPropiedad #24

@pepitoenpeligro

Description

@pepitoenpeligro

hipotecarpropiedad

Metadata

Metadata

Projects

No projects

Relationships

None yet

Development

No branches or pull requests

Issue actions