Skip to content

dotnetvn/SafeConvert

Repository files navigation

SafeConvert

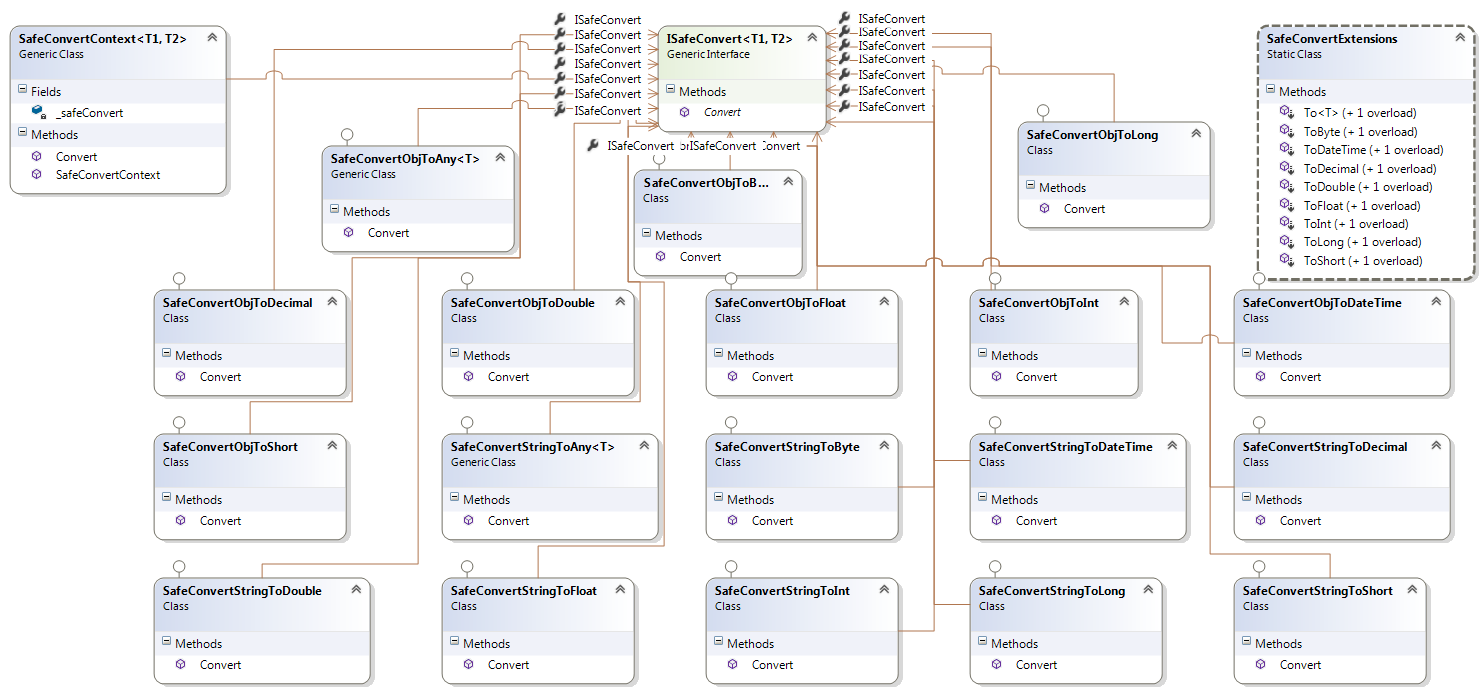
The SafeConvert is a .NET library used to convert data between data types safely. SafeConvert class diagram

Install and Requirements

In order to use this library, your application needs the .NET Framework 3.5 or higher. If okay, you can install via two following ways:

  • Via Nuget: Install-Package SafeConvert
  • Via Github: git clone https://github.com/congdongdotnet/SafeConvert.git

Usages

After refering to the SafeConvert library, remember that you need to include the library by using keyword:

using SafeConvert;

Samples

Convert from string "1" to byte

var b = "1".ToByte(); // Print 1

Convert from string "10" to short

var s = "10".ToShort(); // Print 10

Convert from string "100" to int

var n = "100".ToInt(); // Print 100

Convert from string "1000" to long

var l = "1000".ToLong(); // Print 1000

Convert from string "6.5" to float

var f = "6.5".ToFloat(); // Print 6.5

Convert from string "6.5" to decimal

var d = "6.5".ToDecimal(); // Print 6.5

Convert from string "6.5" to double

var d = "6.5".ToDouble(); // Print 6.5

Convert from string "2014-12-02 11:00:00" to DateTime

var dateTime = "2014-12-02 11:00:00".ToDateTime();

Convert from string "20" to int using generic

var n = "20".To<int>();

Each extension methods has the default value in case of failing to parse. E.g: convert from string "abc" to int using default value

var n = "abc".ToInt(10); // Print default value 10 because of failing to parse

Tests

This library has been tested Passed using NUnit Test Framework. If any issue or bug, please push a new issue here.

Copyright and License

Copyright 2015 by CongDongDotNet - MIT License

About

The SafeConvert is a .NET library used to convert data between data types safely.

Topics

Resources

License

Stars

Watchers

Forks

Packages

No packages published

Languages